This function allows users to attach digital files (PDF, Word, Excel, etc.) to transactions for easier tracking.
To access File Attachment, click on Tools > File Attachment.


Upload Date: Date and time the file is uploaded.
File Name: Name of file uploaded.
File Size: Size on the uploaded file. Each individual file must not exceed 10MB.
File Type: Type of uploaded file (PDF, Word, Excel, etc.).
Linked Document: Shows the transaction associated with the file.
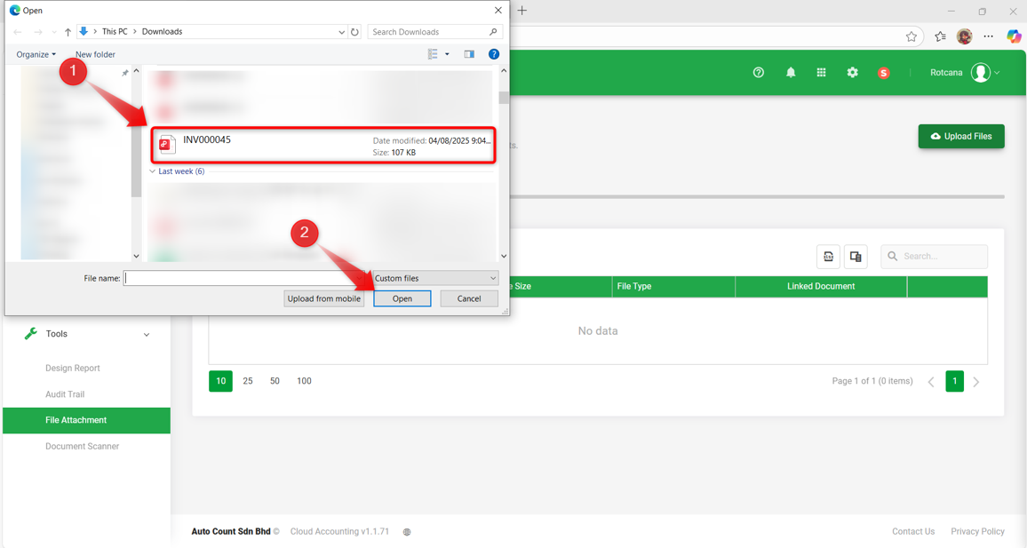
Upload Files in File Attachment
Click Upload Files.

A pop-up box will appear. Select the file > click Open.

The file will appear in the File Attachment section once successfully uploaded.

Attach File in Transactions
When creating a new transaction, users can attach digital files in two ways:
1) Attach new file
2) Attach existing file
1) Attach new file
Click Attach New File.

A pop-up box will appear. Select the file > click Open.

The attached file will appear under the Attachments section.

Files attached during a transaction will also be listed in the File Attachment section, linked with the respective document.

Click Attach Existing File.

A pop-up box Existing Files will appear.

Tick on the existing file and click Save.

The attached file will appear under the Attachments section.

The document number can be viewed under Linked Document in the File Attachment.

By: Rotcana 250805, Lay Swan 250827